Vernebelt von Incidents? Security Incident Handling leicht gemacht.
STORM zur Unterstützung Ihres Security Teams für ein effizientes Incident Management
Zeitersparnis durch bewährte Sicherheitsprozesse
Schnelleres und fehlerfreies Abarbeiten von Prozessschritten durch vordefinierte und bewährte Sicherheitsprozesse, die auf führenden Taxonomien und Frameworks abgestimmt sind. Kommunizieren Sie mit den richtigen Personen und verbinden Sie die richtigen Tools – holen Sie schnell alle notwendigen Hände an Board. STORM kommuniziert mit Tools von Drittanbietern mittels integrierter Web Services.
Sicherheit und Compliance wird groß geschrieben
STORM unterstützt digitale Verschlüsselungs- und Signierungsstandards wie PGP und S/MIME. Unsere Lösung ist revisionssicher. Die Dokumentation aller Maßnahmen wie der Artefakte und der forensischen Beweisanalyse ist jederzeit nachvollzieh- und auditierbar. STORM kann zudem in einer kompletten Offline-Umgebung genutzt werden.
Einfach loslegen
Unsere Experten haben alles für Sie vorkonfiguriert. Ihr STORM verfügt über vordefinierte Klassifizierungen und einsatzbereite Incident-Prozesse, die Sie auf Ihre Bedürfnisse anpassen können. Das erspart zeitaufwändige initiale Konzeptionierung und Einrichtung – Sie können einfach direkt loslegen und alle Incidents via E-Mail an STORM weiterleiten.
Preisgekrönte Qualität
STORM wurde von internen Sicherheitsexperten der OTRS Group unter Verwendung der OTRS Service Management Software zu einem vollwertigen Incident Response System inklusive SOAR-Funktionalitäten entwickelt.
Starten Sie noch heute mit STORM und setzen Sie auf Reaktion statt Risiko.
Zudem ist STORM bereits ausgezeichnet und gewann unter anderem den Incident Management InfoSec Award in der Kategorie „Cutting Edge“.
Typische Einsatzgebiete
STORM ist nicht nur eine Cyber Defense-Lösung. Es ist auch die Lösung für Unternehmenssicherheit und den Defene- und Security-Sektor im Allgemeinen. Sie eignet sich sowohl für ITSM-Anwendungsfälle mit erhöhten Sicherheitsanforderungen als auch für Hochsicherheitsanwendungen im Militär, BOS oder der Verteidigungsindustrie.





Funktionen
Profitieren Sie von professionellen STORM Features, die Ihr Security Team schneller machen, Fehler reduzieren und bei der Auswertung unterstützen.
Einfache Kennzeichnung von Vorfällen, Ereignissen, Fällen und Anhängen
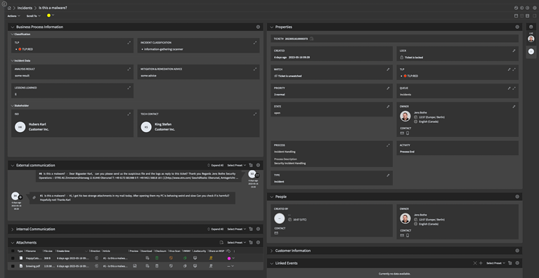
Events, Incidents und andere Tickets lassen sich einfach mit persönlichen und geteilten Tags markieren. Auch Anlagen lassen sich taggen. Die Tags können als Filter in den Listenansichten genutzt werden. Definieren Sie Labels individuell und/oder teamübergreifend für mehr Struktur bei der täglichen Arbeit. Damit erhalten Sie eine bessere Übersicht über bereits vorhandene Informationen und klassifizieren Ihre Analyseergebnisse.
Automatisierung und Prozesse
STORM bietet die Möglichkeit, Prozesse und Workflows abzubilden und an den Stellen zu automatisieren, wo es nötig ist. Vielfältige Feldtypen helfen, Daten strukturiert zu erfassen und auswertbar zu machen. Mit Hilfe von Templates lassen sich neue Prozesse schnell adaptieren.
Regelwerk basierende Benachrichtigung von Stakeholdern und anderen Rollen lassen sich komfortabel abbilden.
Vordefinierte Taxonomiefelder und Klassifizierungen
Vordefinierte Klassifizierungen für Incidents und Events erlauben eine einfache Taxonomie basierte Klassifizierung nach etablierten Standards. Dazu gehören neben der KRITIS konformen Klassifizierung (gemäß §8b Absatz 4 BSIG) auch die Reference Security Incident Classification Taxonomy der ENISA.
STORM bietet zudem die Möglichkeit, Informationen mit Hilfe des Traffic Light Protocol (TLP) zu klassifizieren und diese Klassifizierung auch in den Benachrichtigungen zu nutzen.
Weitere Klassifizierungen lassen sich jederzeit hinzufügen.
Erweiterte Verschlüsselungsfunktionen über PGP & S/MIME (HSM unterstützt)
Profitieren Sie von den Vorteilen einer durchgängigen Verschlüsselung und Signierung der Kommunikation via PGP & S/MIME. Auch private Keys auf Hardware-Sicherheitsmodulen können zur Verschlüsselung und Signierung genutzt werden.
Integration über Web Services
STORM hat vielfältige Möglichkeiten, mit Drittanwendungen via offenen Web Service-Standards zu interagieren. Daten können automatisiert oder auf einem prozessbasierten Workflow an andere Tools gesendet sowie die Antworten darauf im System verarbeitet werden. Auch können Events, Incidents und anderen Requests über diesen Weg eröffnet werden.
Vordefinierte Schnittstellen zu VirusTotal, VMRAY und anderen Lösungen erlauben schnelle Adaption an vorhandene Worflows.
Compliance-Funktionen
Alle Aktionen an den Tickets werden mit geloggt. So ist jederzeit nachvollziehbar, wer welche Informationen hinzugefügt, geändert oder gelesen hat. Auch der Download von Anlagen wird protokolliert.
Leistungspakete der STORM Lösung
GREEN
On-Premise
-
Support werktags
9:00 - 17:00 Uhr -
10 Concurrent Agent Sessions
-
Web Services
AMBER
On-Premise
-
Support werktags
8:00 - 20:00 Uhr -
25 Concurrent Agent Sessions
-
Web Services
-
Air Gap System (optional)
RED
On-Premise
-
24/7/365 Support
-
100 Concurrent Agent Sessions
-
Web Services
-
Air Gap System (optional)
FAQ
STORM powered by OTRS ist die Lösung für zahlreiche Security-Themen, Anwendungsfälle und Teams: Cybersicherheitsteams (operativ) wie SOC und CERT/CSIRT, Produktsicherheitsteams (PSIRT) sowie Unternehmenssicherheitsteams (z. B. Werkssicherheit, Reisesicherheit, Teams zur Bekämpfung von Industriespionage).
Außerdem ist es typischerweise ein Teil von IT-Sicherheitsmanagementsystemen (ISMS) und kann daher auch die Bedürfnisse von Strategie- und Governance-Teams im Zusammenspiel mit anderen Lösungen abdecken. Darüber hinaus deckt STORM grundlegende SOAR-Funktionen ab.
SOAR steht für Security Orchestration, Automation und Response (Sicherheitsorchestrierung, -automatisierung und –reaktion). Nach diesem Prinzip unterstützt eine SOAR Software Sicherheitsanalysten dabei, sicherheitsrelevante Informationen zu verarbeiten.
Die drei Schritte im Einzelnen:
- Orchestrierung: STORM verbindet sich mit anderen Sicherheitstools z. B. Threat Sharing und Threat Intel Plattformen, um Ereignisse auszuwerten und Incidents schnell zu beheben.
- Automatisierung: Die Software automatisiert sicherheitsrelevante Prozesse und einzelne Prozessschritte, wodurch diese schneller und weniger fehleranfällig werden.
- Reaktion: STORM führt die gemeldeten Ereignisse zusammen, bis hin zur Kategorisierung und Analyse der Daten.
STORM lässt sich durch ein umfassendes Web Service Framework nahtlos in die bestehende IT- und Security Tool-Landschaft integrieren und bietet kontinuierlich verschlüsselte Kommunikation. So können Sie Daten automatisiert – oder durch einen prozessbasierten Workflow – an andere Tools senden. Die Antworten sind dann direkt im System verarbeitet.
Auf diese Weise fungiert STORM als zentraler Knotenpunkt, an dem alle Informationen und Daten aus der Cyber Security Toolchain zusammenlaufen und sich weiterleiten lassen. Dabei sind sämtliche Maßnahmen – zum Beispiel durch Artefakte oder forensische Beweisanalysen – revisionssicher dokumentiert, sodass sie sich jederzeit nachvollziehen und auditieren lassen.
Gängige Prozesse und Klassifizierungen sind für den schnellen und unkomplizierten Einsatz bereits vordefiniert.
Die SOAR-Lösung STORM kann für die unterschiedlichsten Sicherheitsvorfälle genutzt werden. Zum Beispiel in den Bereichen:
- Cyber Defense
- Unternehmenssicherheit im Allgemeinen (auch KRITIS)
- Defense- und Security-Sektor im Allgemeinen
- ITSM-Anwendungsfälle mit erhöhten Sicherheitsanforderungen
- Hochsicherheitsanwendungen im Militär, BOS oder der Verteidigungsindustrie
- IT-Sicherheitsmanagement (ISMS)
STORM unterstützt operative Cybersicherheitsteams wie SOC und CERT/CSIRT, Produktsicherheitsteams (PSIRT) und Unternehmenssicherheitsteams.
STORM ist eine SOAR und Incident Response Software mit dem Schwerpunkt Kommunikation. Durch vordefinierte Prozesse und Klassifizierungen sparen Unternehmen Zeit bei der Einführung und ihre Teams können effizient, strukturiert und fehlerfrei arbeiten. Digitale Verschlüsselungs- und Signierungsstandards wie PGP und S/MIME sowie vollständige Revisionssicherheit gewährleisten zudem Compliance und Sicherheit. Außerdem ist es möglich, STORM über Web Services an Drittanbieter anzubinden und Prozesse individuell anzupassen.
Die OTRS Group bietet neben den gängigen Consulting-Tagen für die Einführung der neuen Software in Ihr Unternehmen auch Public Trainings an. Diese Trainings unterstützen Ihre Mitarbeiter sich mit den grundlegenden Funktionen der Software vertraut zu machen.
Mehr Informationen finden Sie in unserer Academy.
STORM kommuniziert per Standardeinstellung nicht nach außen. Daher eignet sich STORM auch für sogenannte Air Gap-Systeme, also Offline-Umgebungen im ITSM- und Security-Bereich.
Die gesamte Kommunikation ist digital verschlüsselt und signiert durch Standards wie PGP und S/MIME. STORM bietet vollständige Revisionssicherheit.
Informationen lassen sich mit Hilfe des Traffic Light Protocol (TLP) klassifizieren. Incidents und Events können nach etablierten Taxonomien wie der Reference Security Incident Classification Taxonomy der ENISA oder KRITIS klassifiziert werden. Darüber hinaus lassen sich weitere Klassifizierungen hinzufügen.
Alle Klassifizierung können außerdem in den Benachrichtigungen genutzt werden.